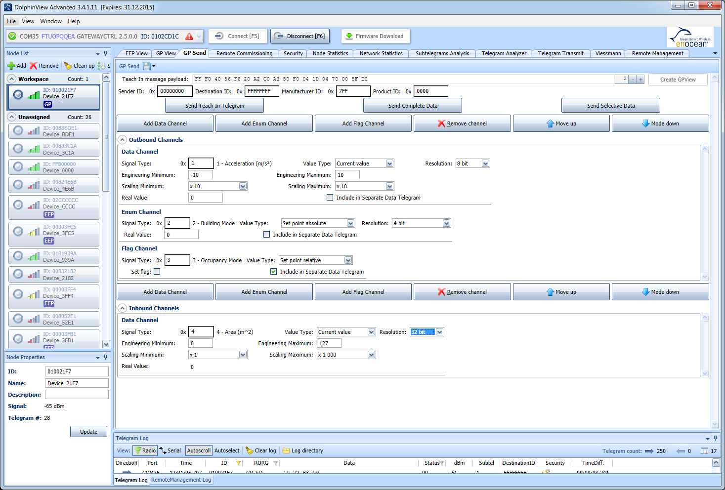
GP Send
This functionality is fully supported only in DolphinView Advanced.
GP Send module is supposed to generate fast aGP and transmit GP messages(TeachIN, Complete and Selective data). For more information on GP, please visit EnOcean Alliance (http://www.enocean-alliance.com) and EnOcean Serial Protocol 3 (http://www.enocean.com/esp3/)

Operations

- Send Teach In Telegram
- This sends the GP Teach IN Telegram, with the shown payload
- Send Complete Data
- This will send a GP_CD Message, with all outbound Channels Value
- Send Selective Data
- This will send a GP_SD Message. Only the outbound channels selected
are sent
Message Options

- Sender ID
-
0(uses ChipID),ChipID or valid BaseID
- Destination ID
-
If this is not the broadcoast ID, the message will be addressed telegram.
- Manufacturer ID
-
Manufacturer ID to transmit in the GP Teach IN message.
- Product ID
-
If this is not 0, a product ID(Teach Info Channel) will be transmitted in the GP Teach IN Message.
Channel Options

The outbound/Inbound Channel List can be configured using different commands.
For the outbound channels the sent value can be modified.
- Add Data Channel
-
This adds a data channel to the Channel List.
- Add Enum Channel
-
This adds a enum channel to the Channel List.
- Add Flag Channel
-
This adds a flag channel to the Channel List.
- Remove Channel
-
This removes the current selected Channel
- Move Up
-
This moves the current selected Channel, one position up in the Channel List. The GP Index of the channel will also be updated.
- Move down
-
This moves the current selected Channel, one position down in the Channel List. The GP Index of the channel will also be updated.
Loading/Saving Options

With this menu the current gp can be saved or loaded from the computer.